快捷搜索PoC、一键运行Nuclei工具
快捷搜索PoC、一键运行Nuclei工具
bit4woo 黑客白帽子 2024-08-11 18:34
感谢师傅 · 关注我们
由于,微信公众号推送机制改变,现在需要设置为星标才能收到推送消息。大家就动动发财小手设置一下呗!啾咪~~~
Fiora
项目简介:Fiora是LoL中的无双剑姬的名字,她善于发现对手防守弱点,实现精准打击。该项目为PoC框架nuclei提供图形界面,实现快速搜索、一键运行等功能,提升nuclei的使用体验。
项目作者:bit4woo
视频教程:https://www.bilibili.com/video/bv1Ha411z7T1
安装运行
一、作为burp插件运行
1、下载最新jar包
2、如下方法安装插件
二、作为独立程序运行
该程序即可作为burp插件运行,也可以作为独立程序运行。命令行下通过java启动程序的命令:
java -jar Fiora-202100220-jar-with-dependencies.jar
程序截图
三、最新源码尝鲜
自行打包
当你遇到bug或者想使用最新的功能时,可以使用如下方法自行打包。
git clone https://github.com/bit4woo/Fiora
cd Fiora
mvn package
关于”burp-api-common”下载失败
如果没有使用过GitHub Packages,则需要创建或修改/Users/xxxxxx/.m2/setttings.xml 文件
https://github.com/settings/tokens
<settings xmlns="http://maven.apache.org/SETTINGS/1.0.0"
xmlns:xsi="http://www.w3.org/2001/XMLSchema-instance"
xsi:schemaLocation="http://maven.apache.org/SETTINGS/1.0.0
http://maven.apache.org/xsd/settings-1.0.0.xsd">
<activeProfiles>
<activeProfile>github</activeProfile>
</activeProfiles>
<profiles>
<profile>
<id>github</id>
<repositories>
<repository>
<id>central</id>
<url>https://repo1.maven.org/maven2</url>
</repository>
<repository>
<id>github</id>
<url>https://maven.pkg.github.com/bit4woo/*</url>
<snapshots>
<enabled>true</enabled>
</snapshots>
</repository>
</repositories>
</profile>
</profiles>
<servers>
<server>
<id>github</id>
<username>你的GitHub用户名</username>
<password>你的GitHub access token 通过https://github.com/settings/tokens获取</password>
</server>
</servers>
<properties>
<project.build.sourceEncoding>UTF-8</project.build.sourceEncoding>
<maven.compiler.encoding>UTF-8</maven.compiler.encoding>
</properties>
</settings>
和
<repository>
<id>github</id>
<url>https://maven.pkg.github.com/bit4woo/*</url>
<snapshots>
<enabled>true</enabled>
</snapshots>
</repository>
而
<server>
<id>github</id>
<username>你的GitHub用户名</username>
<password>你的GitHub access token 通过https://github.com/settings/tokens获取</password>
</server>
完成后再进行步骤一的操作即可。
注意说明
1、你需要自行安装nuclei到本地环境,并且将命令加入环境变量。安装方法可以参考
https://docs.projectdiscovery.io/introduction#running-nuclei
2、nuclei的模板文件存放的默认路径是当前用户路径下,即 YourUserHome/nuclei-templates。
使用方法
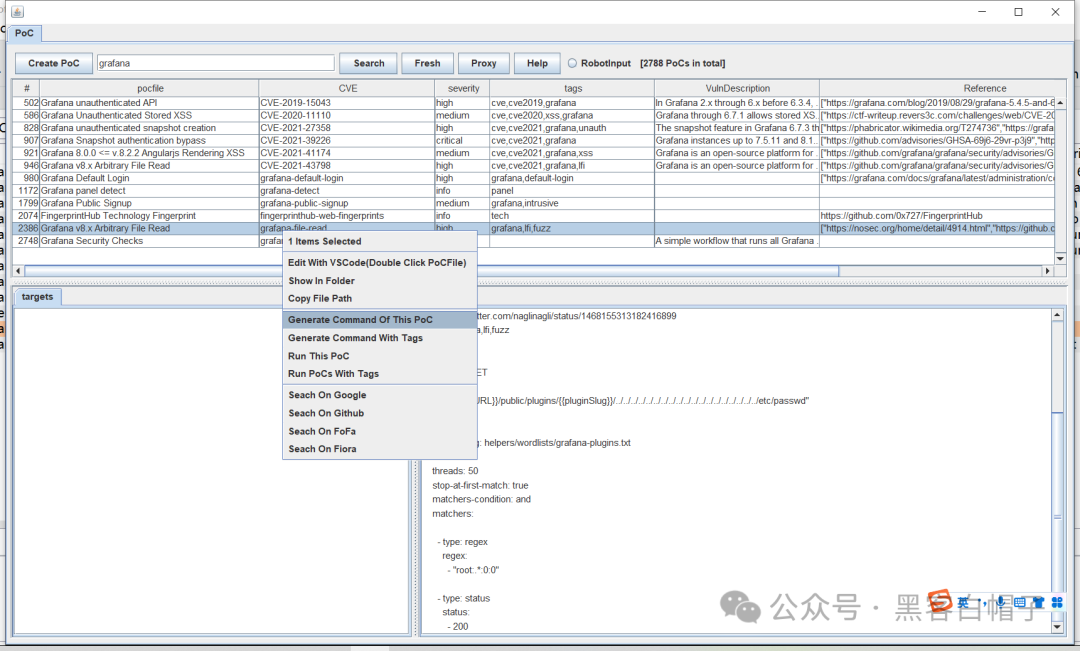
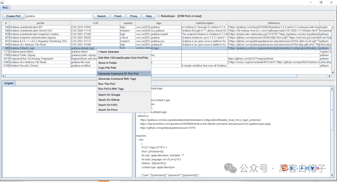
以grafana的PoC为例。
搜索PoC
程序会自动扫描nuclei-templates目录下的所有PoC文件,并加载进程序中,可以通过关键词搜索来找到想要的PoC。
生成PoC命令
选中想要的PoC,右键选择“generate Command Of This PoC”即可。命令会写入剪切板,直接粘贴运行即可。优点是可以对命令行进行再次编辑,但是需要自行粘贴后运行。
#生产的单个PoC
nuclei -t C:\Users\P52\nuclei-templates\vulnerabilities\grafana\grafana-file-read.yaml -u http://example.com -proxy http://127.0.0.1
#生产workflow PoC
nuclei -w C:\Users\P52\nuclei-templates\workflows\grafana-workflow.yaml -u http://example.com -proxy http://127.0.0.1
nuclei -tags grafana -u http://example.com -proxy http://127.0.0.1
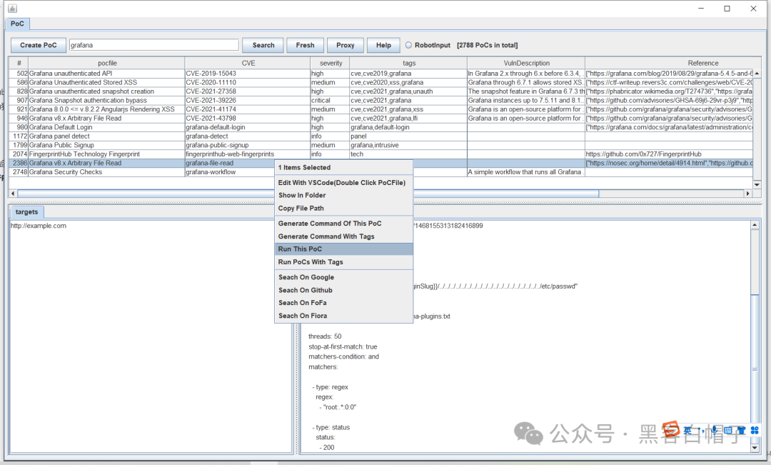
直接执行PoC
和生成PoC命令类似,但是它会直接执行生成的命令,不需要粘贴。优点是更便捷,但是无法编辑命令行。
关于RobotInput
RobotInput选项会影响命令执行的方式。
当启用RobotInput时,会尝试先开启一个命令行终端,然后以模拟键盘输入的方式进行命令的执行。优点是:效果类似人为交互,会在命令行终端留下历史记录。缺点是:这个方式受程序响应速度、剪切板读写是否成功的影响,不是很稳定,某些情况会出现混乱错误。
当停用RobotInput时,会将所有命令先写入bat文件,然后运行bat文件,来实现系统命令的执行。优缺点刚好相反:功能稳定,但是不会留下命令行历史记录。
下载地址
点击下方名片进入公众号
回复关键字【
0811】获取网盘
下载链接
二个月前资源汇总
https://kdocs.cn/l/cq
EYzWfs0kUS
声明:本公众号所分享内容仅用于网安爱好者之间的技术讨论,禁止用于违法途径,所有渗透都需获取授权
!否则需自行承担,本公众号及原作者不承担相应的后果