工具集:Fiora【漏洞PoC框架图形版的Nuclei】

工具集:Fiora【漏洞PoC框架图形版的Nuclei】

原创 白帽学子 白帽学子 2025-05-18 00:11

之前我用Nuclei这个工具的时候,就觉得它功能挺强大的,但用起来有时候还是不够方便,尤其是在找PoC和执行命令方面。不过后来我发现了一款基于Nuclei的图形版工具,它可帮了我大忙了。

这个工具能快捷搜索PoC,只要一键就能运行Nuclei。它既可以作为独立程序运行,也能当成burp插件使用。我在做安全演练的时候,就把它当成burp插件用,这样在burp里就能直接操作,特别方便。

安装这个工具也不难,要是作为burp插件运行,就下载最新的jar包,按照方法安装插件就行;要是作为独立程序运行,在命令行下通过

java -jar Fiora - 202100220 - jar - with - dependencies.jar

命令启动程序。不过有一点得注意,你得先自行安装nuclei到本地环境,并且把命令加入环境变量,安装方法参考官方文档就行。nuclei的模板文件默认存放在当前用户路径下,也就是YourUserHome/nuclei – templates。

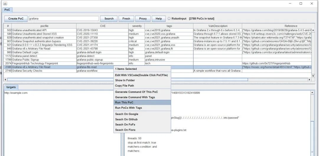
用这个工具搜索PoC的时候,它会自动扫描nuclei – templates目录下的所有PoC文件,然后加载进程序,我们可以通过关键词搜索来找到自己想要的PoC。要是想生成PoC命令,选中想要的PoC,右键选择“generate Command Of This PoC”,命令就会写入剪切板,直接粘贴运行就行。这样的好处是可以对命令行进行再次编辑,不过得自己粘贴后运行。

要是想直接执行PoC,操作和生成PoC命令类似,但它会直接执行生成的命令,不用我们粘贴,更便捷,就是没办法编辑命令行。

这里还有个RobotInput选项,它会影响命令执行的方式。启用RobotInput时,它会先开启一个命令行终端,然后模拟键盘输入来执行命令,就跟人手动操作似的,还会在命令行终端留下历史记录。不过这方式不太稳定,受程序响应速度、剪切板读写影响,有时候会出乱子。停用RobotInput的话,它会把所有命令先写入bat文件,再运行bat文件来执行系统命令,优点是功能稳定,但不会留下命令行历史记录。

想要获取工具的小伙伴可以直接拉至文章末尾

我们来提取并讨论上述工具描述中涉及的网络安全关键技术点:

1、
数据加密与隐私保护

– 网络安全的第一道防线是数据加密,它通过算法将明文转化为密文,确保传输和存储的安全性。常见的加密技术包括对称加密(如AES)、非对称加密(如RSA)和哈希算法(如SHA-256)。例如在金融支付和远程办公场景中,加密技术能有效防止数据泄露和中间人攻击。此外,隐私保护技术(如匿名通信和差分隐私)在物联网和无线传感器网络中尤为重要,防止用户行为数据被恶意利用。

2、
身份认证与访问控制

– 身份认证技术通过验证用户/设备的合法性,防止未授权访问。传统的密码认证逐步被双因素认证(2FA)、生物识别(指纹、虹膜)和数字证书取代。例如在企业内网中,基于PKI体系的数字证书能确保设备和用户的真实身份。在无线网络中,严格的访问控制策略(如802.1X认证)可限制非法设备接入。零信任架构中的“持续验证”模式也依赖动态身份管理,每次访问均需重新授权。

3、
入侵检测与防御技术(IDS/IPS)

– IDS/IPS通过分析流量和系统行为识别攻击,主动阻断威胁。例如,IPS可防御SQL注入、DDoS攻击,结合机器学习算法提升检测效率。在无线传感器网络中,基于流量统计的入侵检测系统能发现异常节点行为,防止数据篡改。实用工具如Nessus和Snort提供漏洞扫描和实时告警功能,是攻防演练中的常用技术。

4、

零信任架构与动态防护


– 零信任摒弃“内网即安全”的传统观念,强调“永不信任,始终验证”。其核心技术包括微隔离、最小权限原则和动态权限调整。例如在混合云环境中,零信任可防止横向渗透攻击;在远程办公场景中,结合终端环境感知技术动态调整访问权限。该架构还能与AI结合,通过用户行为分析实现动态风险评分。

5、
安全扫描与漏洞管理

– 通过自动化工具快速发现系统漏洞是防御的关键环节。Nuclei等PoC框架能批量检测已知漏洞,而Metasploit常用于渗透测试。例如护网行动中,安全团队通过Nessus扫描暴露的Web服务,结合Wireshark分析流量特征,定位潜在风险。漏洞修复需配合补丁管理和配置加固,形成闭环管理。

下载链接

https://github.com/bit4woo/Fiora

图片

声明:该公众号大部分文章来自作者日常学习笔记,也有部分文章是经过作者授权和其他公众号白名单转载,未经授权,严禁转载,如需转载,联系开白名单。

请勿利用文章内的相关技术从事非法测试,如因此产生的一切不良后果与本公众号无关。